Signed in as guest     Sign in     Register

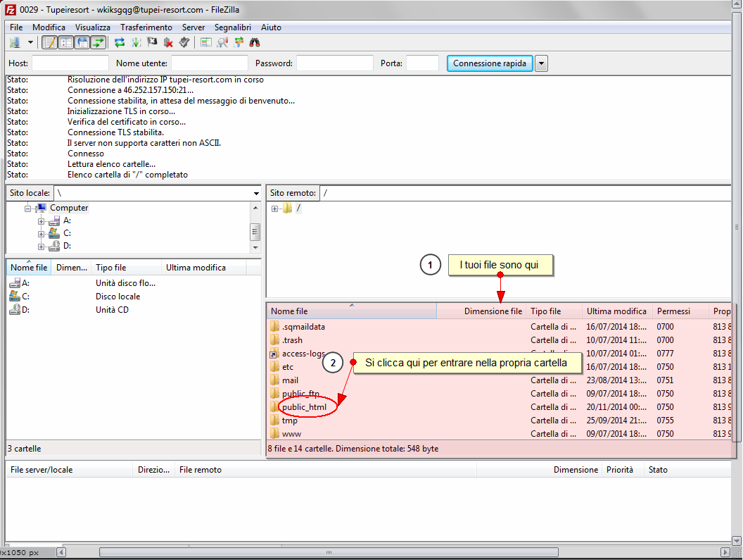
Filezilla - Le tue Cartelle

Posted by mardok 2015-02-03 GMT.      rss

 

Links to this picture

Link for email or IM

Code for site or blog

Code for forum (BBCode)
Permanent link to the picture

Add your comment

Please signup or register to edit captures and make comments.


Tags


Enter the tags you want to add separating them by spaces. Tags of two or more words should be enclosed in quotes. Minimum length of the tag is 3 symbols.
Example: nature sky "my journey" "the long road"

Additionally